#Ghidra

CyberKaida (サイバーかいだ)cyberkaida@infosec.exchange
2025-10-26

Let's try Ghidra development with the new Claude Code Web!

#Ghidra #Claude #VTuber #ReverseEngineering

twitch.tv/cyberkaida

2025-10-24
So I just fought the weirdest bug in a while: lately #Ghidra provides a #Python scripting interface based on #Jpype (PyGhidra).

I had this script where I thought I fixed a bug by referencing X.y.z instead of X.z. Except nothing changed, the buggy behavior is still there (the file output contains garbage).

I add logging, the logs appear and show everything is fine.

Add more logs, exceptions even (to stop at a specific state). They run and show all is fine.

After I restart Ghidra the bug is gone.

To be clear: there must be some kind of bytecode caching that affects my object reference but does not affect additional logging/exception throwing??

Any ideas?
N-gated Hacker Newsngate
2025-10-20

🎹🔧 Ah yes, a "gentle introduction" to the thrilling world of 40-year-old synth with Ghidra—because who doesn't want to spend their weekend squinting at ancient hex code? 😴 Just remember, you don't need the actual DX7 to follow along, because nothing says "fun" like emulating obscure 80s . 🙃
ajxs.me/blog/Introduction_to_R

2025-10-17
TIL if you want to change the config of the logging module in PyGhidra you have to reastart #Ghidra for the new config to take effect...

Bonus: There is a predefined `writer` stream object that you can use to log to the GUI console.
asher_davila :verified:asher_davila@infosec.exchange
2025-10-16

The recording of our @Defcon talk is now available. We shared our approach to reversing IoT and OT malware written in Go using a hybrid toolkit that blends AI with traditional analysis methods using #Radare2 , #Ghidra, and #BinaryNinja. Thanks to everyone who came out and stayed engaged through the technical hiccups that the venue had. We had to improvise and share a link for the slides on the spot.

youtu.be/TtPicirB6G4?si=rYtqB9

#IoT #Reversing #AI #OT #Malware #ReverseEngineering

plaesplaes
2025-10-13

Time to analyze these even/odd roms. After some bit fiddling with Python, I have a single "interleaved.bin" that can be loaded into Ghidra.
After loading it into Ghidra we can immediately see a first hint - address $0x04 contains a number: 0x7c8.

Beginning of the MC68k memory (first 0x100 bytes) contain a vector table and address 0x04 points to the "entry point".

And if we scroll to the address 0x7c8, we can see valid MC86k code.

Python code for merging "odd" and "even" data into single interleaved image.Ghidra's listing view displaying start of ROM. Address $04 shows 0x7c8 value.MC68000 Vector TableMotorola MC68000 code at address 0x7c8.
2025-10-12

As is becoming usual, when I don't understand what a new platform is doing, I reach for #ghidra first and ask questions later.

It has revealed the "save/restore screen" code emitted by TIGCC, as well as some hardware/OS version checks that I didn't know were there. That explains why my Hello World binary was larger than expected.

Further, it confirms that absolute addresses are stored as all-zeros, to be fixed up later (at program launch?) by the calculator OS's internal relocating-loader. (There is some mysterious binary junk at the end of the executable that looks like it might be a table involves somehow in these fixup's.)

#TiCalc #ti92

Motorola 68k assembly listing in Ghidra, taken from a TI-92+ "Hello World" program.

                             save_screen                                     XREF[1]:     0000003c(j)  
        0000004c       48 52         pea        (A2)
        0000004e       4f ef f1 00   lea        (-0xf00,SP),SP
        00000052       48 78 0f 00   pea        (0xf00).w
        00000056       48 78 4c 00   pea        (0x4c00).w
        0000005a       48 6f 00 08   pea        (0x8,SP)
        0000005e       24 68 09 a8   movea.l    (0x9a8,A0),A2
        00000062       4e 92         jsr        (A2)
                             call asm_main
        00000064       4e b9 00      jsr        FUN_00000000.l
                       00 00 00
        0000006a       48 78 0f 00   pea        (0xf00).w
        0000006e       48 6f 00 10   pea        (0x10,SP)
        00000072       48 78 4c 00   pea        (0x4c00).w
        00000076       4e 92         jsr        (A2)
        00000078       4f ef 0f 18   lea        (0xf18,SP),SP
        0000007c       24 5f         movea.l    (SP)+,A2
        0000007e       4e 75         rtsSome unidentified hex codes at the end of a program listing.

        000000fc       00 ac         dw         ACh
        000000fe       00 ee         dw         EEh
        00000100       00 ec         dw         ECh
        00000102       00 60         dw         60h

They are followed by a checksum field.
CyberKaida (サイバーかいだ)cyberkaida@infosec.exchange
2025-10-12
CyberKaida (サイバーかいだ)cyberkaida@infosec.exchange
2025-10-05

Let's do some reverse engineering and threat hunting!

#Malware #ThreatHunting #Ghidra #ReverseEngineering #VTuber

twitch.tv/cyberkaida

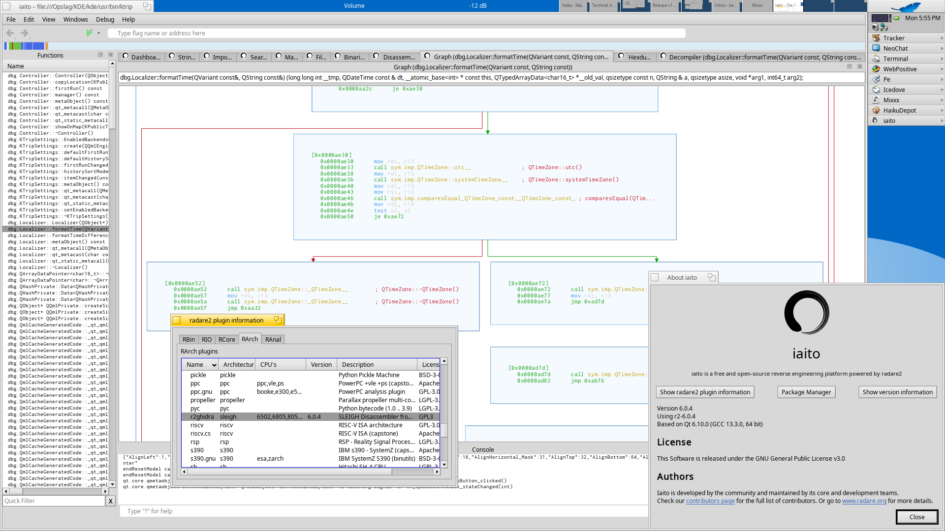
Outstanding update on Iaito, due to some missers from my side this went wrong on previous version, once the issue was sorted out things got back on par.
radare2/r2dec_js/r2ghidra and Iaito all updated for 32bit and 64bit, on riscv64 Iaito fails to build due to an issue with llvm12. Enjoy :)

radare2-6.0.4
r2dec_js-6.0.0
r2ghidra-6.0.2
iaito-6.0.4

#HaikuOS #haikuports #radare2 #Iaito #ghidra #reverseengineering #decompiler #opensource #software

r2ghidra plugin for Iaito on Haiku R1B5 64bit.Iaito 6.0.4 released for Haiku (32bit and 64bit).
DCoder 🇱🇹❤🇺🇦dcoderlt@ohai.social
2025-09-27

#ghidra JS scripting API when

cryptaxcryptax
2025-09-23

On Thursday, attend my workshop at BruCON on r2ai and ghidraMCP over various challenges.

Human requirements:

- You have already reversed a few before, OR you have basic to good understanding of one .
- Brains, because won't do it all for you :P

Laptop Requirements:

- a laptop ;P
- latest version of
- latest version of
- or installed
- some extra free space for some installs

cc: @radareorg

(if time, there's radare-mcp in bonus :)

CyberKaida (サイバーかいだ)cyberkaida@infosec.exchange
2025-09-21

Live now reverse engineering and threat hunting with ReVa!

#Malware #ReverseEngineering #Ghidra #ReVa #VTuber

twitch.tv/cyberkaida

2025-09-19

🔎 Malware Analysis Tools & Resources — Lab-Only Guide (Defensive) ☣️🛡️

Malware analysis is the practice of studying suspicious files and binaries to understand capabilities, indicators, and containment actions — always inside isolated, offline labs. 🧪💻 Below are trusted tools and resources analysts use to triage, unpack, and investigate malicious samples, plus learning hubs to level up your skills.

For static analysis (examining files without running them) analysts rely on tools like strings, file, ssdeep, PEStudio, Detect It Easy (DIE), Ghidra, and r2 / radare2 to inspect headers, imports, embedded strings, and binary structure. 🧩 For dynamic analysis (safe execution), sandboxes such as Cuckoo Sandbox, Any.Run, and instrumented VMs with Process Monitor, Process Explorer, Procmon, Sysmon, API monitor, plus network capture (Wireshark/tshark, tcpdump) reveal runtime behavior and network indicators. 🔬📡

Memory & forensic analysis uses Volatility / Volatility3, Rekall, and tools to capture RAM and extract artifacts. For unpacking and debugging native code, analysts use x64dbg, WinDbg, GDB, and deobfuscation helpers; for Java/.NET, tools like jadx and dnSpy help reverse engineered bytecode. 🧠⚙️

Threat intel & enrichment resources accelerate investigation: VirusTotal, Hybrid Analysis, MalwareBazaar, Malpedia, AbuseIPDB, OTX (AlienVault), and MISP provide samples, IOCs, yara rules, and community knowledge. 🗂️📊 Combine these with YARA for signature matching and Sigma for log detections. 🔎🧰

Learning resources & safety: follow vendor blogs (Microsoft Defender, Cisco Talos, CrowdStrike), training platforms (Practical Malware Analysis labs, REMnux VM, FLARE VM), and courses (SANS/GIAC tracks, online DFIR courses). Always run samples in air-gapped / host-only VMs, snapshot before/after, and capture PCAPs & memory for reproducibility. 📚🔐

#MalwareAnalysis #DFIR #ThreatHunting #Volatility #CuckooSandbox #Ghidra #VirusTotal #CyberSecurity #InfoSec #DigitalForensics #YARA

CyberKaida (サイバーかいだ)cyberkaida@infosec.exchange
2025-09-13

Client Info

Server: https://mastodon.social
Version: 2025.07
Repository: https://github.com/cyevgeniy/lmst